抖音店铺保证金在哪退

聖光之護
发布: 2025-05-18 09:14:01
原创
919人浏览过

现在通过抖音直播进行商品交易的人越来越多,许多人选择开设自己的小店。不过,开店需要缴纳保证金,如果你决定不再经营店铺,如何退还保证金呢?让我们一起来了解一下。

如何在抖音退还店铺保证金

1、首先,进入店铺管理界面,选择退店选项,点击申请关闭店铺,填写必要信息,处理售后事务,进行结算核对,并提交相关材料。

抖音店铺保证金在哪退

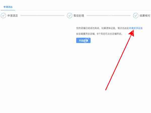
2、在系统审核通过并提示店铺已关闭后,商家可以点击申请退还保证金。

AI抖音
AI抖音

AI抖音,会思考的抖音

AI抖音 860
查看详情 AI抖音

抖音店铺保证金在哪退

许多用户通过这篇指南成功解决了问题,希望上述内容对你也有帮助。如果还有其他疑问,欢迎随时访问我们的网站!

以上就是抖音店铺保证金在哪退的详细内容,更多请关注php中文网其它相关文章!

相关标签:
抖音极速版(领现金)
抖音极速版(领现金)

抖音极速版是一款可以领现金的短视频app,看视频、拍视频、邀好友,均可获得专属金币红包,助您能轻松赚钱!感兴趣的小伙伴快来保存下载体验吧!

下载
来源:php中文网
本文内容由网友自发贡献,版权归原作者所有,本站不承担相应法律责任。如您发现有涉嫌抄袭侵权的内容,请联系admin@php.cn
最新问题
开源免费商场系统广告
热门教程
更多>
最新下载
更多>
网站特效
网站源码
网站素材
前端模板
关于我们 免责申明 举报中心 意见反馈 讲师合作 广告合作 最新更新 English
php中文网:公益在线php培训,帮助PHP学习者快速成长!
关注服务号 技术交流群
PHP中文网订阅号
每天精选资源文章推送
PHP中文网APP
随时随地碎片化学习

Copyright 2014-2025 https://www.php.cn/ All Rights Reserved | php.cn | 湘ICP备2023035733号