vs2010是一款功能全面的集成开发工具,支持多种编程语言,适用于开发桌面应用、web 应用及各类服务程序。它内置了强大的编译系统,能够将编写的源代码转换为可执行文件(.exe),从而实现程序的独立运行。那么,如何在vs2010中生成exe文件呢?下面将详细介绍具体的操作步骤,感兴趣的朋友不妨继续阅读。

vs2010如何生成exe?详细操作流程分享
安装必要插件:首先需安装 Microsoft Visual Studio Installer Projects 2022 扩展组件,以便支持安装项目的创建。
生成64位可执行文件:以基于qt开发的记事本程序为例,在VS中完成64位exe的生成后,打开qt5.14.2配套的MinGW命令行工具,执行
windeployqt xx.exe

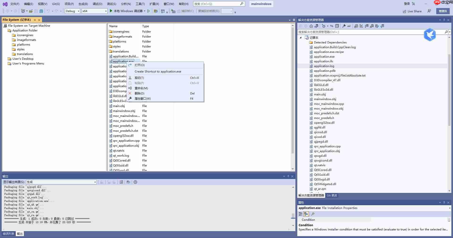
添加安装项目:在解决方案资源管理器中右键点击解决方案,选择“添加”→“新建项目”,搜索并添加“Setup Project”模板;随后右键“Application Folder”,选择“添加”→“文件”,将生成的xx.exe所在目录中的所有相关文件导入该项目中,注意删除带有红色波浪线提示的无效文件。

创建桌面快捷方式:右键xx.exe文件,选择“创建 xx.exe 的快捷方式”;然后将该快捷方式拖动至“User’s Desktop”文件夹中,再右键快捷方式,通过“属性”窗口修改其名称和图标(ico格式),实现个性化设置。

配置项目信息:选中安装项目,查看并编辑其属性,如作者、公司名称等;关键步骤是设置“Target Platform”目标平台,确保与程序架构一致(32位或64位)。

生成最终安装包:右键安装项目,可通过“View”菜单自定义安装界面;设置完成后,右键项目选择“生成”,系统将在输出目录生成exe和msi两种安装文件。若需单一exe发布包,可使用 MSI to EXE Compiller 工具将msi与exe合并,或借助第三方打包工具如 Setup Factory 直接生成独立exe,避免依赖插件。

通过vs2010生成.exe文件,可以将应用程序编译为可在其他电脑上直接运行的独立程序,无需安装开发环境,极大提升了部署便利性。
以上就是vs2010怎么生成exe?vs2010生成exe的方法的详细内容,更多请关注php中文网其它相关文章!
每个人都需要一台速度更快、更稳定的 PC。随着时间的推移,垃圾文件、旧注册表数据和不必要的后台进程会占用资源并降低性能。幸运的是,许多工具可以让 Windows 保持平稳运行。
Copyright 2014-2025 https://www.php.cn/ All Rights Reserved | php.cn | 湘ICP备2023035733号